4 Office Buildings
ROCHE H4IT KAISERAUGST
© Nissen Wentzlaff Architects
Solutions
Integrated Building Services, Modular Planning, Roombook Server, Databased Design, Prefabrication
Project Data
Location
Kaiseraugst
Client
F. Hoffmann-La Roche AG Basel
Architect
Nissen Wentzlaff Architects Basel
Levels
4 each (+2 basement floors)
Service Period
2014 – 2016

Integrated Building Services Floor

Integrated Building Services Ceiling

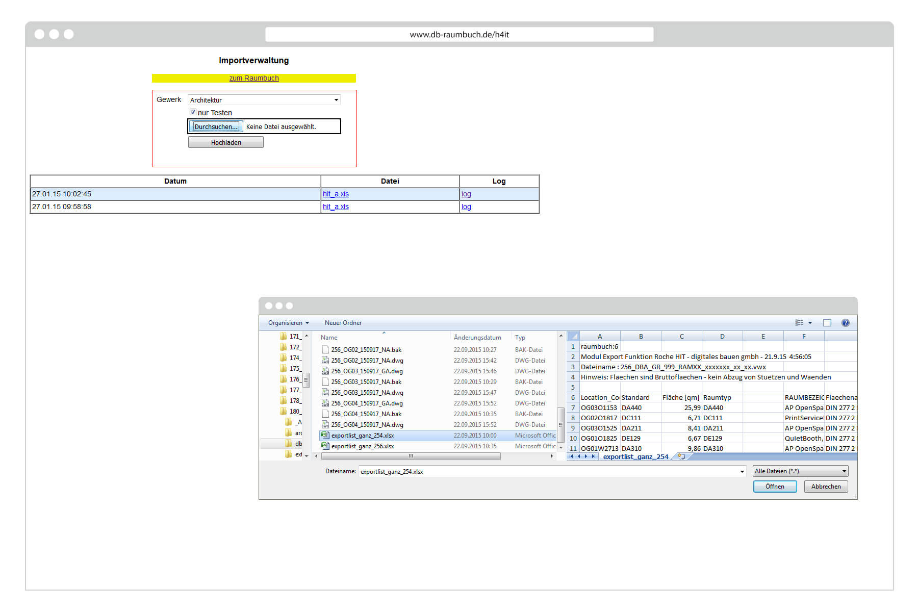
Online Roombook Server H4IT

Online Roombook Server H4IT Excel Export
digital planning, constructing
and operating
digitales bauen
Augartenstrasse 1
76137 Karlsruhe
Germany
+49 721 266756 10
info@digitales-bauen.de
© digitales bauen 2025
Legal Notice
Privacy Policy